Comparative pathway maps (ana - syn)

Metabolism

Carbohydrate Metabolism

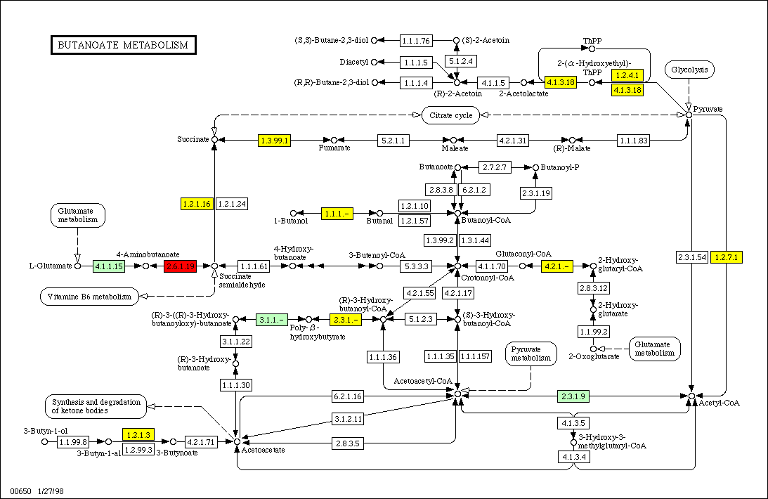
00010 Glycolysis / Gluconeogenesis Total: 43, ana: 16, syn: 18, Common: 14 E3.6.1.7: acylphosphatase [EC:3.6.1.7] E4.1.2.13A: fructose-bisphosphate aldolase, class I [EC:4.1.2.13] E1.1.1.2: alcohol dehydrogenase(NADP+) [EC:1.1.1.2] E1.2.4.1: pyruvate dehydrogenase E1 component [EC:1.2.4.1] E5.4.2.2: phosphoglucomutase [EC:5.4.2.2] E4.1.2.13C: fructose-bisphosphate aldolase, class I [EC:4.1.2.13] 00020 Citrate cycle (TCA cycle) Total: 22, ana: 4, syn: 8, Common: 4 E6.2.1.5: succinyl-CoA synthetase [EC:6.2.1.5] E1.3.99.1: succinate dehydrogenase [EC:1.3.99.1] E1.1.1.37: malate dehydrogenase [EC:1.1.1.37] E4.2.1.2: fumarate hydratase [EC:4.2.1.2] 00030 Pentose phosphate cycle Total: 33, ana: 14, syn: 16, Common: 12 E2.7.1.15: ribokinase [EC:2.7.1.15] E2.7.1.12: gluconokinase [EC:2.7.1.12] E4.1.2.13: fructose-bisphosphate aldolase [EC:4.1.2.13] E5.3.1.6: ribose 5-phosphate isomerase [EC:5.3.1.6] E1.1.99.17: glucose dehydrogenase (pyrroloquinoline-quinone) [EC:1.1.99.17] E5.4.2.2: phosphoglucomutase [EC:5.4.2.2] 00040 Pentose and glucuronate interconversions Total: 55, ana: 5, syn: 6, Common: 4 E2.7.7.9: UTP--glucose-1-phosphate uridylyltransferase [EC:2.7.7.9] E1.1.1.2: alcohol dehydrogenase(NADP+) [EC:1.1.1.2] E3.1.1.-: 00051 Fructose and mannose metabolism Total: 69, ana: 12, syn: 13, Common: 9 E1.1.1.-: E4.2.1.-: E1.1.1.14: L-iditol 2-dehydrogenase [EC:1.1.1.14] E4.1.2.13: fructose-bisphosphate aldolase [EC:4.1.2.13] E1.1.1.-: E4.2.1.-: E2.4.1.-: 00052 Galactose metabolism Total: 36, ana: 5, syn: 5, Common: 3 E1.1.1.-: E2.7.7.9: UTP--glucose-1-phosphate uridylyltransferase [EC:2.7.7.9] E1.1.1.-: E5.4.2.2: phosphoglucomutase [EC:5.4.2.2] 00053 Ascorbate and aldarate metabolism Total: 29, ana: 4, syn: 4, Common: 1 E1.1.1.-: E4.1.1.-: E1.14.-.-: E1.1.1.-: E4.1.1.-: E1.14.-.-: 00620 Pyruvate metabolism Total: 67, ana: 17, syn: 22, Common: 14 E3.6.1.7: acylphosphatase [EC:3.6.1.7] E1.2.1.22: lactaldehyde dehydrogenase [EC:1.2.1.22] E4.1.1.-: E4.1.3.-: para-aminobenzoate synthetase [EC:4.1.3.-] E1.2.7.1: pyruvate ferredoxin oxidoreductase [EC:1.2.7.1] E2.3.1.8: phosphate acetyltransferase [EC:2.3.1.8] E2.3.1.9: acetyl-CoA acetyltransferase [EC:2.3.1.9] E1.2.4.1: pyruvate dehydrogenase E1 component [EC:1.2.4.1] E1.1.1.37: malate dehydrogenase [EC:1.1.1.37] E4.1.1.-: E6.4.1.2: acetyl-CoA carboxylase [EC:6.4.1.2] 00630 Glyoxylate and dicarboxylate metabolism Total: 57, ana: 9, syn: 11, Common: 9 E4.1.1.39: ribulose-bisphosphate carboxylase [EC:4.1.1.39] E1.1.1.37: malate dehydrogenase [EC:1.1.1.37] 00640 Propanoate metabolism Total: 45, ana: 5, syn: 7, Common: 3 E4.1.99.4: 1-aminocyclopropane-1-carboxylate deaminase [EC:4.1.99.4] E2.6.1.19: 4-aminobutyrate aminotransferase [EC:2.6.1.19] E6.2.1.5: succinyl-CoA synthetase [EC:6.2.1.5] E1.2.7.1: pyruvate ferredoxin oxidoreductase [EC:1.2.7.1] E2.3.1.9: acetyl-CoA acetyltransferase [EC:2.3.1.9] E6.4.1.2: acetyl-CoA carboxylase [EC:6.4.1.2] 00650 Butanoate metabolism Total: 52, ana: 6, syn: 12, Common: 3 E2.6.1.19: 4-aminobutyrate aminotransferase [EC:2.6.1.19] E1.1.1.-: E4.2.1.-: E4.2.1.-: E1.2.7.1: pyruvate ferredoxin oxidoreductase [EC:1.2.7.1] E2.3.1.9: acetyl-CoA acetyltransferase [EC:2.3.1.9] E3.1.1.-: E1.1.1.-: E4.1.3.18: acetolactate synthase [EC:4.1.3.18] E1.3.99.1: succinate dehydrogenase [EC:1.3.99.1] E1.2.4.1: pyruvate dehydrogenase E1 component [EC:1.2.4.1] E4.1.1.15: glutamate decarboxylase [EC:4.1.1.15] 00660 C5-Branched dibasic acid metabolism Total: 20, ana: 0, syn: 2, Common: 0 E6.2.1.5: succinyl-CoA synthetase [EC:6.2.1.5] E4.1.3.18: acetolactate synthase [EC:4.1.3.18] 00031 Inositol metabolism Total: 5, ana: 1, syn: 1, Common: 1

Energy Metabolism

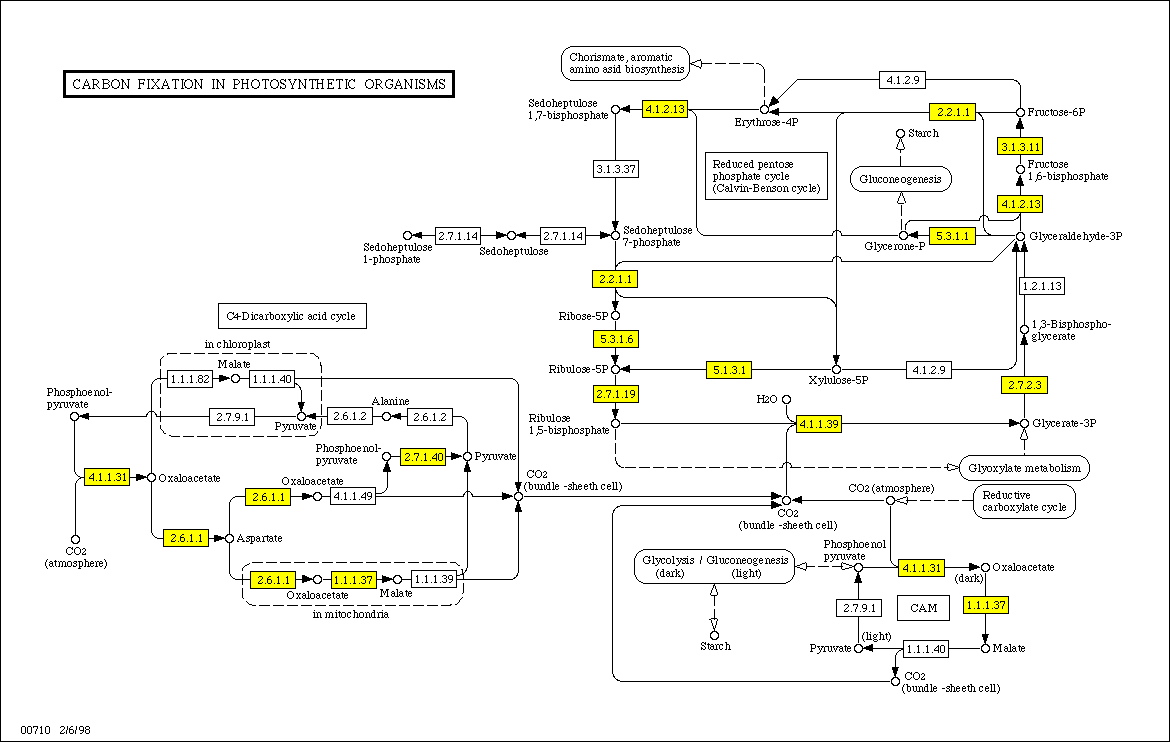
00190 Oxidative phosphorylation Total: 12, ana: 2, syn: 6, Common: 2 E1.3.99.1: succinate dehydrogenase [EC:1.3.99.1] E1.9.3.1: cytochrome c oxidase [EC:1.9.3.1] E1.6.5.3: NADH dehydrogenase [EC:1.6.5.3] E3.6.1.34: H+-transporting ATPase [EC:3.6.1.34] 00195 Photosynthesis Total: 2, ana: 1, syn: 2, Common: 1 E3.6.1.34: H+-transporting ATPase [EC:3.6.1.34] 00710 Carbon fixation Total: 23, ana: 9, syn: 13, Common: 9 E4.1.2.13: fructose-bisphosphate aldolase [EC:4.1.2.13] E4.1.1.39: ribulose-bisphosphate carboxylase [EC:4.1.1.39] E5.3.1.6: ribose 5-phosphate isomerase [EC:5.3.1.6] E1.1.1.37: malate dehydrogenase [EC:1.1.1.37] 00720 Reductive carboxylate cycle (CO2 fixation) Total: 13, ana: 6, syn: 11, Common: 6 E1.2.7.1: pyruvate ferredoxin oxidoreductase [EC:1.2.7.1] E4.2.1.2: fumarate hydratase [EC:4.2.1.2] E6.2.1.5: succinyl-CoA synthetase [EC:6.2.1.5] E1.3.99.1: succinate dehydrogenase [EC:1.3.99.1] E1.1.1.37: malate dehydrogenase [EC:1.1.1.37] 00680 Methane metabolism Total: 26, ana: 2, syn: 4, Common: 2 E1.14.13.-: E1.11.1.6: catalase [EC:1.11.1.6] 00910 Nitrogen metabolism Total: 67, ana: 11, syn: 12, Common: 9 E4.3.1.1: aspartate ammonia-lyase [EC:4.3.1.1] E3.5.1.2: glutaminase [EC:3.5.1.2] E1.7.99.4: nitrate reductase [EC:1.7.99.4] E2.7.2.2: carbamate kinase [EC:2.7.2.2] E1.4.1.14: glutamate synthase (NADH) [EC:1.4.1.14] 00920 Sulfur metabolism Total: 30, ana: 4, syn: 6, Common: 4 E2.7.1.25: adenylylsulfate kinase [EC:2.7.1.25] E2.7.7.4: sulfate adenylyltransferase [EC:2.7.7.4]

Lipid Metabolism

00061 Fatty acid biosynthesis (path 1) Total: 14, ana: 4, syn: 6, Common: 4 E2.3.1.41: 3-oxoacyl-[acyl-carrier-protein] synthase [EC:2.3.1.41] E6.4.1.2: acetyl-CoA carboxylase [EC:6.4.1.2] 00062 Fatty acid biosynthesis (path 2) Total: 8, ana: 0, syn: 1, Common: 0 E2.3.1.9: acetyl-CoA acetyltransferase [EC:2.3.1.9] 00071 Fatty acid metabolism Total: 28, ana: 3, syn: 4, Common: 3 E2.3.1.9: acetyl-CoA acetyltransferase [EC:2.3.1.9] 00072 Synthesis and degradation of ketone bodies Total: 6, ana: 0, syn: 1, Common: 0 E2.3.1.9: acetyl-CoA acetyltransferase [EC:2.3.1.9] 00100 Sterol biosynthesis Total: 25, ana: 2, syn: 3, Common: 2 E1.14.13.-: 00120 Bile acid biosynthesis Total: 27, ana: 4, syn: 5, Common: 2 E1.1.1.-: E4.2.1.-: E1.1.1.-: E4.2.1.-: E1.14.13.-: 00140 C21-Steroid hormone metabolism Total: 16, ana: 0, syn: 0, Common: 0 00150 Androgen and estrogen metabolism Total: 26, ana: 2, syn: 3, Common: 0 E1.14.99.-: E2.1.1.-: E1.14.99.-: E1.14.13.-: E2.1.1.-:

Nucleotide Metabolism

00230 Purine metabolism Total: 94, ana: 26, syn: 33, Common: 24 E3.5.2.5: allantoinase [EC:3.5.2.5] E4.1.1.-: E3.1.3.5: 5'-nucleotidase [EC:3.1.3.5] E2.7.1.25: adenylylsulfate kinase [EC:2.7.1.25] E3.1.5.1: dGTPase [EC:3.1.5.1] E2.7.7.4: sulfate adenylyltransferase [EC:2.7.7.4] E3.5.1.5: urease [EC:3.5.1.5] E4.1.1.-: E4.1.1.21: phosphoribosylaminoimidazole carboxylase [EC:4.1.1.21] E4.6.1.1: adenylate cyclase [EC:4.6.1.1] E1.17.4.1: ribonucleoside-diphosphate reductase [EC:1.17.4.1] 00240 Pyrimidine metabolism Total: 60, ana: 15, syn: 21, Common: 15 E3.1.3.5: 5'-nucleotidase [EC:3.1.3.5] E2.1.1.45: thymidylate synthase [EC:2.1.1.45] E6.3.5.5: carbamoyl-phosphate synthase [EC:6.3.5.5] E3.5.4.1: cytosine deaminase [EC:3.5.4.1] E2.1.3.2: aspartate carbamoyltransferase [EC:2.1.3.2] E1.17.4.1: ribonucleoside-diphosphate reductase [EC:1.17.4.1] 00520 Nucleotide sugars metabolism Total: 30, ana: 10, syn: 10, Common: 7 E1.1.1.-: E3.2.1.-: E2.7.7.9: UTP--glucose-1-phosphate uridylyltransferase [EC:2.7.7.9] E3.2.1.55: alpha-N-arabinofuranosidase [EC:3.2.1.55] E1.1.1.-: E3.2.1.-:

Amino Acid Metabolism

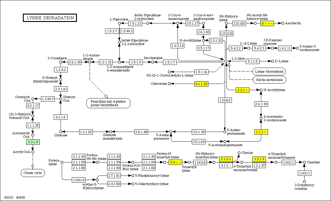
00251 Glutamate metabolism Total: 36, ana: 17, syn: 18, Common: 13 E2.6.1.19: 4-aminobutyrate aminotransferase [EC:2.6.1.19] E6.3.5.-: E3.5.1.2: glutaminase [EC:3.5.1.2] E1.6.4.2: glutathione reductase (NADPH) [EC:1.6.4.2] E6.3.5.-: E1.4.1.14: glutamate synthase (NADH) [EC:1.4.1.14] E6.3.5.5: carbamoyl-phosphate synthase [EC:6.3.5.5] E4.1.1.15: glutamate decarboxylase [EC:4.1.1.15] E2.7.2.2: carbamate kinase [EC:2.7.2.2] 00252 Alanine and aspartate metabolism Total: 38, ana: 15, syn: 15, Common: 12 E2.6.1.19: 4-aminobutyrate aminotransferase [EC:2.6.1.19] E6.3.5.-: E4.3.1.1: aspartate ammonia-lyase [EC:4.3.1.1] E6.3.5.-: E2.1.3.2: aspartate carbamoyltransferase [EC:2.1.3.2] E4.1.1.15: glutamate decarboxylase [EC:4.1.1.15] 00260 Glycine, serine and threonine metabolism Total: 56, ana: 15, syn: 16, Common: 12 E2.6.1.52: phosphoserine aminotransferase [EC:2.6.1.52] E2.1.2.-: E1.1.1.-: E1.4.4.2: glycine dehydrogenase [EC:1.4.4.2] E1.1.1.-: E2.1.2.-: E6.1.1.14: glycyl-tRNA synthetase [EC:6.1.1.14] 00271 Methionine metabolism Total: 24, ana: 6, syn: 6, Common: 6 00272 Cysteine metabolism Total: 23, ana: 4, syn: 4, Common: 4 00280 Valine, leucine and isoleucine degradation Total: 32, ana: 5, syn: 4, Common: 4 E1.4.1.9: leucine dehydrogenase [EC:1.4.1.9] 00290 Valine, leucine and isoleucine biosynthesis Total: 15, ana: 10, syn: 11, Common: 8 E1.4.1.9: leucine dehydrogenase [EC:1.4.1.9] E2.6.1.66: valine--pyruvate aminotransferase [EC:2.6.1.66] E4.2.1.33: 3-isopropylmalate dehydratase [EC:4.2.1.33] E4.1.3.18: acetolactate synthase [EC:4.1.3.18] E1.2.4.1: pyruvate dehydrogenase E1 component [EC:1.2.4.1] 00300 Lysine biosynthesis Total: 32, ana: 13, syn: 13, Common: 12 E2.6.1.-: E2.6.1.-: 00310 Lysine degradation Total: 47, ana: 7, syn: 8, Common: 4 E1.1.1.-: E3.4.-.-: E6.-.-.-: E1.1.1.-: E3.4.-.-: E6.-.-.-: E2.3.1.9: acetyl-CoA acetyltransferase [EC:2.3.1.9] 00330 Arginine and proline metabolism Total: 71, ana: 18, syn: 19, Common: 16 E3.4.11.5: proline iminopeptidase [EC:3.4.11.5] E4.1.1.-: E3.5.3.1: arginase [EC:3.5.3.1] E2.7.2.2: carbamate kinase [EC:2.7.2.2] E4.1.1.-: 00340 Histidine metabolism Total: 41, ana: 13, syn: 15, Common: 11 E2.6.1.-: E2.1.1.-: E2.4.2.-: amidotransferase [EC:2.4.2.-] E1.14.13.-: E2.6.1.-: E2.1.1.-: 00350 Tyrosine metabolism Total: 67, ana: 9, syn: 10, Common: 6 E4.2.1.-: E4.1.1.-: E2.1.1.-: E4.2.1.-: E1.14.13.-: E4.1.1.-: E2.1.1.-: 00360 Phenylalanine metabolism Total: 106, ana: 11, syn: 12, Common: 6 E4.2.1.-: E1.1.1.-: E1.14.99.-: E3.6.1.7: acylphosphatase [EC:3.6.1.7] E4.1.1.-: E4.2.1.-: E1.14.13.-: E1.1.1.-: E1.14.99.-: E1.2.1.-: E4.1.1.-: 00380 Tryptophan metabolism Total: 60, ana: 7, syn: 10, Common: 3 E4.2.1.-: E4.1.1.-: E1.13.11.42: indoleamine-pyrrole 2,3-dioxygenase [EC:1.13.11.42] E2.1.1.-: E4.2.1.-: E2.3.1.9: acetyl-CoA acetyltransferase [EC:2.3.1.9] E1.14.13.-: E1.11.1.6: catalase [EC:1.11.1.6] E1.2.1.-: E4.1.1.-: E2.1.1.-: 00400 Phenylalanine, tyrosine and tryptophan biosynthesis Total: 32, ana: 18, syn: 21, Common: 18 E4.1.3.-: para-aminobenzoate synthetase [EC:4.1.3.-] E4.2.1.20: tryptophan synthase [EC:4.2.1.20] E6.1.1.20: phenylalanyl-tRNA synthetase [EC:6.1.1.20] 00220 Urea cycle and metabolism of amino groups Total: 35, ana: 11, syn: 14, Common: 11 E3.5.1.5: urease [EC:3.5.1.5] E3.5.3.1: arginase [EC:3.5.3.1] E2.3.1.1: amino-acid N-acetyltransferase [EC:2.3.1.1]

Metabolism of Other Amino Acids

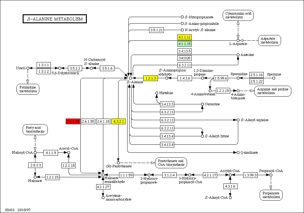
00410 beta-Alanine metabolism Total: 32, ana: 4, syn: 4, Common: 3 E2.6.1.19: 4-aminobutyrate aminotransferase [EC:2.6.1.19] E4.1.1.15: glutamate decarboxylase [EC:4.1.1.15] 00430 Taurine and hypotaurine metabolism Total: 12, ana: 1, syn: 2, Common: 1 E4.1.1.15: glutamate decarboxylase [EC:4.1.1.15] 00440 Aminophosphonate metabolism Total: 15, ana: 4, syn: 3, Common: 0 E2.6.1.-: E2.7.8.-: E4.1.1.-: E2.1.1.-: E2.6.1.-: E4.1.1.-: E2.1.1.-: 00450 Selenoamino acid metabolism Total: 22, ana: 6, syn: 8, Common: 6 E2.7.1.25: adenylylsulfate kinase [EC:2.7.1.25] E2.7.7.4: sulfate adenylyltransferase [EC:2.7.7.4] 00460 Cyanoamino acid metabolism Total: 19, ana: 5, syn: 6, Common: 4 E4.2.1.-: E4.2.1.-: E3.2.1.21: beta-glucosidase [EC:3.2.1.21] 00471 D-Glutamine and D-glutamate metabolism Total: 12, ana: 4, syn: 3, Common: 3 E3.5.1.2: glutaminase [EC:3.5.1.2] 00472 D-Arginine and D-ornithine metabolism Total: 10, ana: 2, syn: 2, Common: 2 00473 D-Alanine metabolism Total: 6, ana: 2, syn: 2, Common: 2 00480 Glutathione metabolism Total: 27, ana: 6, syn: 6, Common: 5 E1.6.4.2: glutathione reductase (NADPH) [EC:1.6.4.2] E1.11.1.9: glutathione peroxidase [EC:1.11.1.9]

Metabolism of Complex Carbohydrates

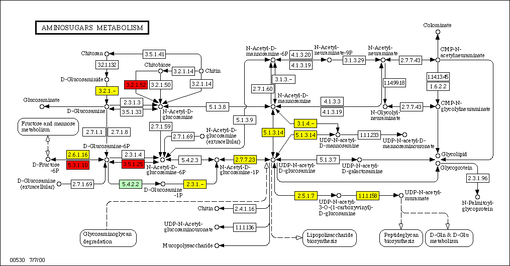
00500 Starch and sucrose metabolism Total: 76, ana: 17, syn: 19, Common: 12 E2.7.7.9: UTP--glucose-1-phosphate uridylyltransferase [EC:2.7.7.9] E2.7.1.-: E3.6.1.-: E3.2.1.28: alpha,alpha-trehalase [EC:3.2.1.28] E3.2.1.1: alpha-amylase [EC:3.2.1.1] E3.2.1.4: endoglucanase [EC:3.2.1.4] E3.2.1.21: beta-glucosidase [EC:3.2.1.21] E4.2.1.45: CDP-glucose 4,6-dehydratase [EC:4.2.1.45] E5.4.2.2: phosphoglucomutase [EC:5.4.2.2] E2.7.1.-: E2.4.1.14: sucrose-phosphate synthase [EC:2.4.1.14] E3.6.1.-: 00510 Glycoprotein biosynthesis Total: 30, ana: 1, syn: 3, Common: 1 E2.5.1.-: E2.4.1.-: 00511 Glycoprotein degradation Total: 8, ana: 2, syn: 1, Common: 1 E3.2.1.52: beta-N-acetylhexosaminidase [EC:3.2.1.52] 00530 Aminosugars metabolism Total: 42, ana: 11, syn: 9, Common: 6 E3.5.1.25: N-acetylglucosamine-6-phosphate deacetylase [EC:3.5.1.25] E3.2.1.52: beta-N-acetylhexosaminidase [EC:3.2.1.52] E3.2.1.-: E5.3.1.10: glucosamine-6-phosphate isomerase [EC:5.3.1.10] E3.1.4.-: E5.4.2.2: phosphoglucomutase [EC:5.4.2.2] E3.2.1.-: E3.1.4.-: 00540 Lipopolysaccharide biosynthesis Total: 10, ana: 6, syn: 5, Common: 5 E4.1.2.16: 2-dehydro-3-deoxyphosphooctonate aldolase (KDO 8-P synthase) [EC:4.1.2.16] 00550 Peptideglycan biosynthesis Total: 17, ana: 10, syn: 10, Common: 10 00531 Glycosaminoglycan degradation Total: 12, ana: 1, syn: 0, Common: 0 E3.2.1.52: beta-N-acetylhexosaminidase [EC:3.2.1.52]

Metabolism of Complex Lipids

00561 Glycerolipid metabolism Total: 80, ana: 16, syn: 17, Common: 13 E2.7.8.-: E1.1.1.-: E3.1.4.46: glycerophosphoryl diester phosphodiesterase [EC:3.1.4.46] E1.1.1.-: E1.1.1.2: alcohol dehydrogenase(NADP+) [EC:1.1.1.2] E1.1.99.5: glycerol-3-phosphate dehydrogenase [EC:1.1.99.5] E2.4.1.-: 00562 Inositol phosphate metabolism Total: 29, ana: 1, syn: 1, Common: 0 E2.7.1.-: E2.7.1.-: 00570 Sphingophospholipid biosynthesis Total: 8, ana: 1, syn: 0, Common: 0 E2.7.8.-: 00580 Phospholipid degradation Total: 11, ana: 1, syn: 0, Common: 0 E3.1.4.46: glycerophosphoryl diester phosphodiesterase [EC:3.1.4.46] 00600 Sphingoglycolipid metabolism Total: 29, ana: 3, syn: 4, Common: 1 E3.2.1.52: beta-N-acetylhexosaminidase [EC:3.2.1.52] E2.7.1.-: E2.4.1.80: ceramide glucosyltransferase [EC:2.4.1.80] E2.7.1.-: E2.4.1.-: 00601 Blood group glycolipid biosynthesis - lact series Total: 8, ana: 0, syn: 1, Common: 0 E2.4.1.-: 00602 Blood group glycolipid biosynthesis - neolact series Total: 13, ana: 1, syn: 2, Common: 1 E2.4.1.-: 00590 Prostaglandin and leukotriene metabolism Total: 19, ana: 1, syn: 1, Common: 1

Metabolism of Cofactors and Vitamins

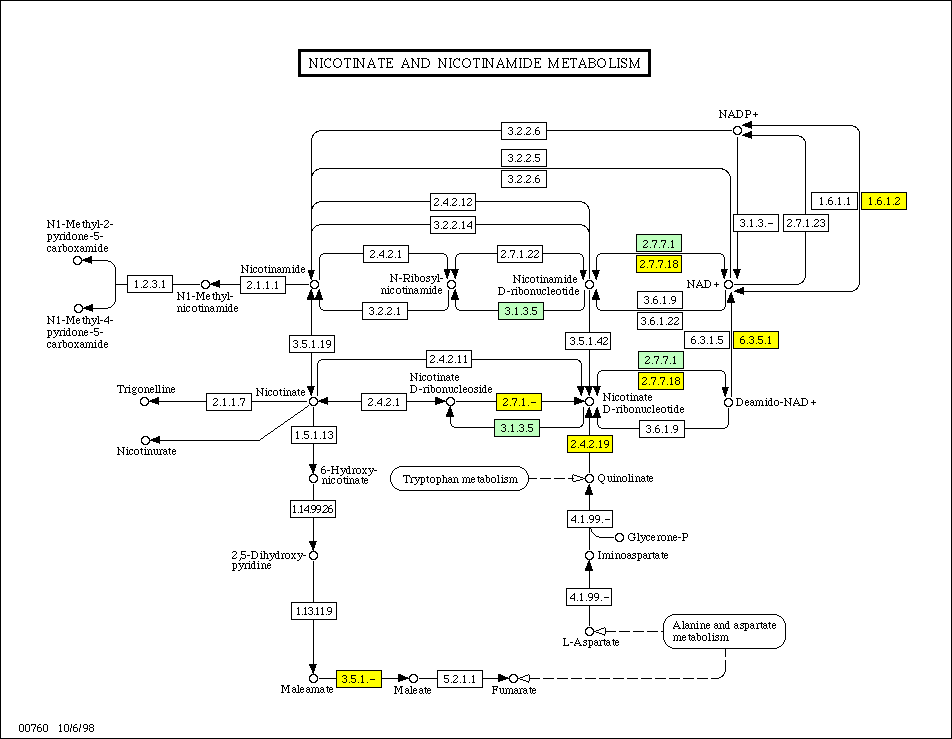
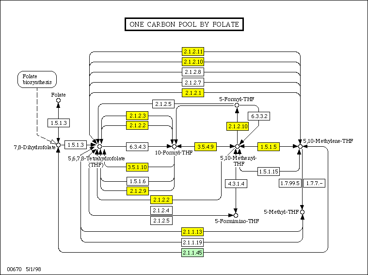
00730 Thiamine metabolism Total: 14, ana: 3, syn: 2, Common: 2 E2.7.4.7: phosphomethylpyrimidine kinase [EC:2.7.4.7] 00740 Riboflavin metabolism Total: 13, ana: 5, syn: 6, Common: 5 E2.5.1.9: riboflavin synthase [EC:2.5.1.9] 00750 Vitamin B6 metabolism Total: 22, ana: 5, syn: 4, Common: 2 E1.1.1.-: E2.6.1.52: phosphoserine aminotransferase [EC:2.6.1.52] E4.1.1.-: E1.1.1.-: E4.1.1.-: 00760 Nicotinate and nicotinamide metabolism Total: 32, ana: 5, syn: 8, Common: 4 E2.7.1.-: E3.1.3.5: 5'-nucleotidase [EC:3.1.3.5] E2.7.7.1: nicotinamide-nucleotide adenylyltransferase [EC:2.7.7.1] E2.7.1.-: E1.6.1.2: NAD(P) transhydrogenase [EC:1.6.1.2] 00770 Pantothenate and CoA biosynthesis Total: 27, ana: 8, syn: 8, Common: 7 E3.1.4.14: acyl carrier protein phosphodiesterase [EC:3.1.4.14] E4.1.3.18: acetolactate synthase [EC:4.1.3.18] 00780 Biotin metabolism Total: 9, ana: 4, syn: 4, Common: 3 E3.4.-.-: E3.4.-.-: 00790 Folate biosynthesis Total: 25, ana: 11, syn: 12, Common: 9 E6.-.-.-: E3.6.1.-: E6.-.-.-: E2.1.1.45: thymidylate synthase [EC:2.1.1.45] E3.6.1.-: 00670 One carbon pool by folate Total: 24, ana: 10, syn: 11, Common: 10 E2.1.1.45: thymidylate synthase [EC:2.1.1.45] 00830 Retinol metabolism Total: 10, ana: 0, syn: 0, Common: 0 00860 Porphyrin and chlorophyll metabolism Total: 49, ana: 26, syn: 26, Common: 26 00130 Ubiquinone biosynthesis Total: 30, ana: 13, syn: 16, Common: 10 E4.1.1.-: E2.1.1.-: E2.7.7.-: E2.5.1.-: E1.14.13.-: E2.1.1.-: E1.6.5.3: NADH dehydrogenase [EC:1.6.5.3] E4.1.1.-: E2.7.7.-:

Metabolism of Other Substances

00900 Terpenoid biosynthesis Total: 13, ana: 2, syn: 2, Common: 2 00940 Flavonoids, stilbene and lignin biosynthesis Total: 39, ana: 4, syn: 6, Common: 1 E4.1.1.-: E1.3.-.-: E1.14.-.-: E3.2.1.21: beta-glucosidase [EC:3.2.1.21] E4.1.1.-: E1.14.13.-: E1.3.-.-: E1.14.-.-: 00950 Alkaloid biosynthesis I Total: 36, ana: 2, syn: 3, Common: 1 E4.1.1.-: E4.1.1.-: E1.14.13.-: 00960 Alkaloid biosynthesis II Total: 9, ana: 1, syn: 1, Common: 1 00521 Streptomycin biosynthesis Total: 4, ana: 0, syn: 1, Common: 0 E5.4.2.2: phosphoglucomutase [EC:5.4.2.2] 00522 Erythromycin biosynthesis Total: 5, ana: 3, syn: 4, Common: 3 E5.4.2.2: phosphoglucomutase [EC:5.4.2.2] 00253 Tetracycline biosynthesis Total: 3, ana: 0, syn: 1, Common: 0 E6.4.1.2: acetyl-CoA carboxylase [EC:6.4.1.2] 00231 Puromycin biosynthesis Total: 1, ana: 0, syn: 0, Common: 0 00930 Caprolactam degradation Total: 12, ana: 1, syn: 2, Common: 0 E2.6.1.-: E2.6.1.-: E1.1.1.2: alcohol dehydrogenase(NADP+) [EC:1.1.1.2] 00621 Biphenyl degradation Total: 5, ana: 0, syn: 0, Common: 0 00622 Toluene degradation Total: 11, ana: 0, syn: 0, Common: 0 00641 3-Chloroacrylic acid degradation Total: 4, ana: 0, syn: 0, Common: 0 00351 1,1,1-Trichloro-2,2-bis(4-chlorophenyl)ethane (DDT) degradation Total: 10, ana: 3, syn: 3, Common: 0 E1.14.99.-: E4.1.1.-: E1.3.-.-: E1.14.99.-: E4.1.1.-: E1.3.-.-: 00623 2,4-Dichlorobenzoate degradation Total: 27, ana: 0, syn: 1, Common: 0 E3.1.1.-: 00631 1,2-Dichloroethane degradation Total: 4, ana: 1, syn: 1, Common: 1 00624 Xylene degradation Total: 12, ana: 0, syn: 0, Common: 0 00625 Tetrachloroethene degradation Total: 5, ana: 3, syn: 4, Common: 1 E1.1.1.-: E4.2.1.-: E1.1.1.-: E4.2.1.-: E1.14.13.-: 00643 Styrene degradation Total: 18, ana: 1, syn: 3, Common: 1 E3.5.5.7: aliphatic nitrilase [EC:3.5.5.7] E1.14.13.-: 00627 1,4-Dichlorobenzene degradation Total: 18, ana: 1, syn: 2, Common: 1 E1.14.13.-: 00626 Nitorobenzene degradation Total: 12, ana: 0, syn: 0, Common: 0 00642 Ethylbenzene degradation Total: 8, ana: 1, syn: 1, Common: 1

Genetic Information Processing

Transcription

03020 RNA polymerase Total: 46, ana: 3, syn: 3, Common: 3 03022 Transcription factors Total: 25, ana: 0, syn: 0, Common: 0

Translation

03010 Ribosome Total: 145, ana: 52, syn: 55, Common: 52 16SrRNA: 16S ribosomal RNA 5SrRNA: 5S ribosomal RNA 23SrRNA: 23S ribosomal RNA 00970 Aminoacyl-tRNA biosynthesis Total: 21, ana: 18, syn: 20, Common: 18 E6.1.1.20: phenylalanyl-tRNA synthetase [EC:6.1.1.20] E6.1.1.14: glycyl-tRNA synthetase [EC:6.1.1.14]

Sorting and Degradation

03060 Protein export Total: 22, ana: 13, syn: 13, Common: 13 03070 Type III protein secretion system Total: 21, ana: 0, syn: 0, Common: 0 03050 Proteasome Total: 32, ana: 0, syn: 0, Common: 0

Replication and Repair

03030 DNA polymerase Total: 31, ana: 5, syn: 4, Common: 4 DPO: DNA polymerase bacteriophage-type [EC:2.7.7.7]

Environmental Information Processing

Membrane Transport

Signal Transduction

Ligand-Receptor Interaction

Cellular Processes

Cell Motility

Cell Cycle and Cell Division

04110 Cell cycle Total: 61, ana: 0, syn: 0, Common: 0

Cell Death

Development

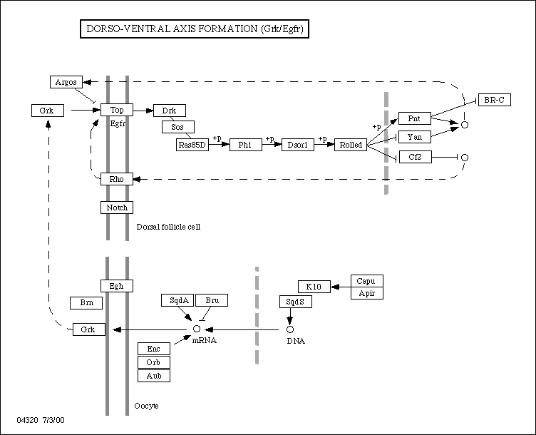
04310 Wnt Signaling Pathway Total: 31, ana: 0, syn: 0, Common: 0 04320 Dorso-Ventral axis formation Total: 26, ana: 0, syn: 0, Common: 0

Enzyme Complex

03150 Electron Transport System, Complex II Total: 12, ana: 2, syn: 2, Common: 2 03140 Electron Transport System, Complex III Total: 10, ana: 0, syn: 0, Common: 0 03130 Electron Transport System, Complex IV Total: 28, ana: 6, syn: 6, Common: 6 03110 ATP Synthase Total: 47, ana: 8, syn: 8, Common: 8 03250 Photosystem Total: 42, ana: 34, syn: 39, Common: 34 PSAI: photosystem I subunit VIII PSAK: photosystem I subunit X PSAM: photosystem I subunit XIII PETG: cytochrome b6-f complex subunit 5 PETM: cytochrome b6-f complex subunit PetM